项目名: dbgate -- 免费开源跨平台的数据库管理工具
Github 开源地址: https://github.com/dbgate/dbgate
官网地址: https://dbgate.org/
dbgate 是一款 MySQL、PostgreSQL、SQL Server、MongoDB、SQLite 等数据库的管理器

dbgate 支持在 Windows、Linux 和 Mac 操作系统上运行,为用户提供了跨平台的灵活性。
dbgate 不仅仅是本地应用程序,还可以作为 Web 应用程序运行,使用户能够通过浏览器轻松访问和管理数据库。

支持以下数据库:
- MySQL
- PostgreSQL
- SQL Server
- Oracle (experimental)
- MongoDB
- Redis
- SQLite
- Amazon Redshift
- CockroachDB
- MariaDB

dbgate 特性:
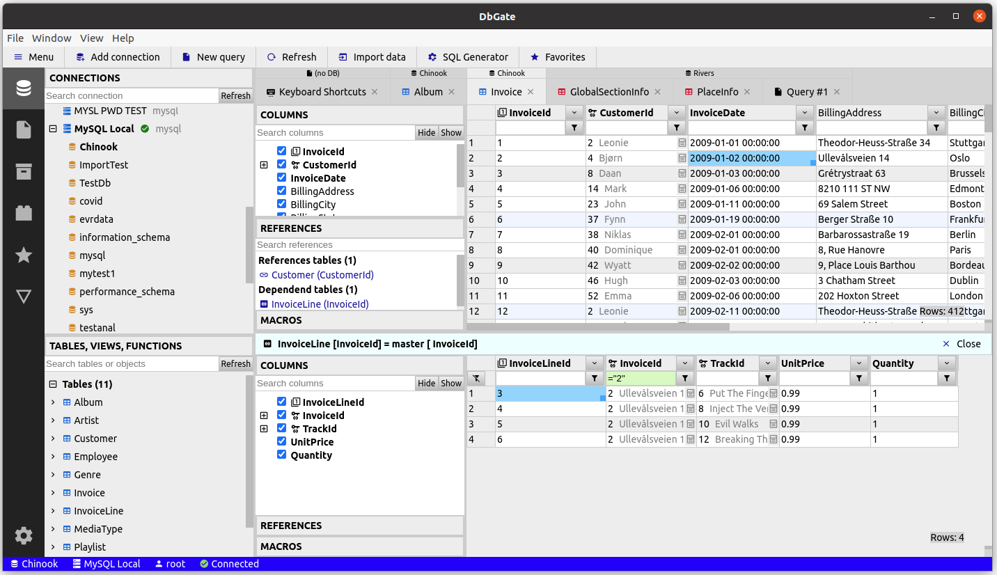
表格数据编辑,带有SQL更改脚本预览: 支持对表格数据进行编辑,并提供SQL更改脚本的预览功能。
编辑表格架构、索引、主键和外键: 允许用户编辑表格的结构、索引以及定义主键和外键。
比较和同步数据库结构: 提供比较和同步数据库结构的功能,确保数据库结构的一致性。
ER图: 提供实体关系(ER)图,用于可视化数据库表格之间的关系。
浅色和深色主题: 提供明亮和深色两种主题,以满足用户的个性化需求。
主/详细视图、外键查找: 支持主/详细视图,以及外键查找功能。
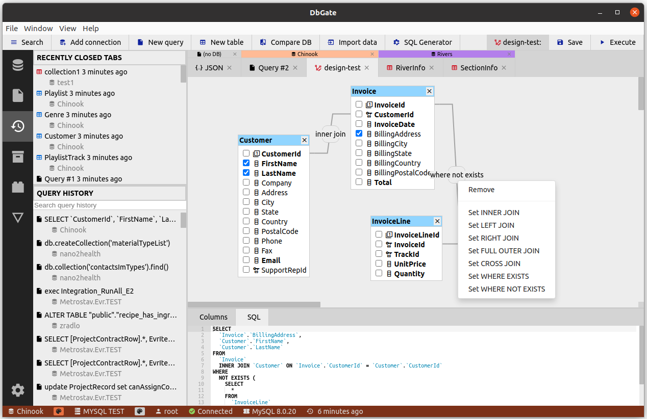
查询设计器: 提供查询设计器,使用户能够轻松设计查询。
表单视图: 针对包含许多列的表格,提供表单视图以方便操作。
MongoDB集合的JSON视图: 支持对MongoDB集合的JSON视图。
浏览表格、视图、存储过程、函数、MongoDB集合: 提供对数据库各种对象的浏览功能。
SQL编辑器: 包含SQL编辑器,支持执行SQL脚本。
SQL代码格式化、代码补全: 提供SQL代码格式化和代码补全功能。
添加SQL LEFT/INNER/RIGHT连接实用工具: 支持添加SQL左连接、内连接和右连接实用工具。
Mongo JavaScript编辑器: 包含Mongo JavaScript编辑器,支持执行Mongo脚本(使用NodeJs语法)。
Redis树视图、从键生成脚本、运行Redis脚本: 提供Redis树视图,能够从键生成脚本并运行Redis脚本。
适用于Windows、Linux和Mac的应用程序运行,或在服务器上作为Docker容器运行,客户端可以在Web浏览器中运行: 具有跨平台性,用户可以选择在不同环境下运行,包括本地应用程序、服务器上的Docker容器和Web浏览器中。
导入、导出CSV、Excel、JSON、NDJSON、XML: 支持与各种格式的数据进行导入和导出。
免费表格编辑器: 提供免费表格编辑器,用于快速编辑表格数据,例如在导入/导出后进行数据清理或原型表格等操作。
存档: 支持在本地文件系统(或在使用Web应用程序时在DbGate服务器上)备份数据到NDJSON文件中。
图表,将图表导出为HTML页面: 支持创建图表,并能够将图表导出为HTML页面。
有关在Docker容器中运行DbGate的详细信息,请访问Docker Hub: 提供关于在Docker容器中运行DbGate的详细信息。
可扩展的插件架构: 具有可扩展的插件架构,允许用户根据需要添加新功能。
透视图: 提供透视图,用于在复杂关系数据上进行嵌套表格查看,并在MongoDB数据库上进行查询设计。
主视图:

表格编辑器:

查询设计器:

导入 CSV、Excel:

ER 图:

点我分享笔记